Sebastian Altmeyer, Étienne André, Silvano Dal Zilio, Loïc Fejoz, Michael González Harbour, Susanne Graf, J. Javier Gutiérrez, Rafik Henia, Didier Le Botlan, Giuseppe Lipari, Julio Medina, Nicolas Navet, Sophie Quinton, Juan Rivas, Youcheng Sun In ECRTS 2023 — 35th Euromicro Conference on Real-Time Systems, jul 2023.
Sebastian Altmeyer, Étienne André, Silvano Dal Zilio, Loïc Fejoz, Michael González Harbour, Susanne Graf, J. Javier Gutiérrez, Rafik Henia, Didier Le Botlan, Giuseppe Lipari, Julio Medina, Nicolas Navet, Sophie Quinton, Juan Rivas, Youcheng Sun Dagstuhl Artifacts Series (DARTS) 9(1), jul 2023.
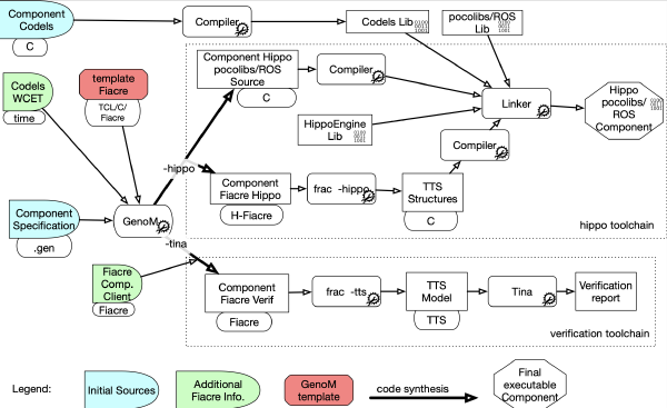
Silvano Dal Zilio, Pierre-Emmanuel Hladik, Félix Ingrand, Mallet Anthony Robotics and Autonomous Systems 159, jan 2023.
Rafael Scarduelli, Pierre-Alain Bourdil, Silvano Dal Zilio, Didier Le Botlan Research Report 18126, LAAS, may 2018.
Alexandre Albore, Silvano Dal Zilio, Marie De Roquemaurel, Christel Seguin, Pierre Virelizier In ERTS 2018 — 9th European Congress on Embedded Real Time Software and Systems, jan 2018.
Alexandre Albore, Silvano Dal Zilio, Guillaume Infantes, Christel Seguin, Pierre Virelizier In IMBSA 2017 — 18th International Conference on Formal Engineering Methods, sep 2017.
Mohammed Foughali, Bernard Berthomieu, Silvano Dal Zilio, Félix Ingrand, Anthony Mallet In ICFEM 2016 — 18th International Conference on Formal Engineering Methods, nov 2016.
Pierre-Emmanuel Hladik, Silvano Dal Zilio, Olivier Pasquier, Sébastien Pillement, Bernard Berthomieu In AFADL 2016 — 15èmes journées Approches Formelles dans l’Assistance au Développement de Logiciels, jun 2016.
Silvano Dal Zilio, Bernard Berthomieu, Didier Le Botlan In WATERS 2015 — 6th International Workshop on Analysis Tools and Methodologies for Embedded and Real-time Systems (FMTV verification challenge), jul 2015.
Lukasz Fronc, Silvano Dal Zilio, Bernard Berthomieu In ABZ 2014: The Landing Gear Case Study — Case Study Track, 4th International Conference on Abstract State Machines, Alloy, B, TLA, VDM, and Z, jun 2014.